1. Startseite
  2. Nachrichten
  3. Herunterladen
    1. Thunderbird Release-Version
    2. Thunderbird 140 ESR
    3. Thunderbird 128 ESR
    4. Thunderbird 115 ESR
    5. Thunderbird Beta-Version
    6. Sprachpaket (Benutzeroberfläche)
    7. Wörterbücher (Rechtschreibprüfung)
  4. Hilfe & Lexikon
    1. Anleitungen zu Thunderbird
    2. Fragen & Antworten (FAQ) zu Thunderbird
    3. Hilfe zu dieser Webseite
    4. Letzte Änderungen
  5. Forum
    1. Unerledigte Themen
    2. Letzte Beiträge
    3. Themen der letzten 24 Stunden
  • Anmelden
  • Registrieren
  • 
  • Suche
Alles
  • Alles
  • Forum
  • Lexikon
  • Artikel
  • Seiten
  • Erweiterte Suche
  1. Thunderbird Mail DE
  2. Thundau

Beiträge von Thundau

  • Weitere Unterschiede POP und IMAP? Umstellung sinnvoll und wie?

    • Thundau
    • 8. Dezember 2015 um 18:19

    Hallo ihr Super-Moderatoren
    Zunächst herzlichen Dank für eure "Bei- und Nachhilfe". Derzeit liege ich krank im Bett und habe den Rechner auf dem Bauch...
    Ich muss allerdings feststellen, dass die (für mich schwer zu verdauende) Lektüre, die da gerade auf mich niederprasselt, für meine Genesung nicht förderlich erscheint :steinigung: . Ich glaube, ich muss das noch einige Male durchlesen und brauch erst mal eine ausführliche Pause. Danach melde ich mich wieder.

  • Mails (oder was sonst?) auf mehrere Profiles-Ordner verteilt?

    • Thundau
    • 8. Dezember 2015 um 18:06
    Zitat von mrb

    Hier stimmt etwas nicht, denn eine portable Version enthält nur den Ordner"profile" nicht aber einen mit *.default.
    Könntes sein, dass du gar keine portable Version mehr hast?

    Ja, ist so. So in etwa vor 6 oder 8 Jahren hatte ich mal eine. Ich hoffe nicht, dass ich irgendwelche Spätfolgen mit mir herum schleppe.
    Ich weiß allerdings nicht, woraus DU auf eine portable Version schließt. Ich hatte das nirgends erwähnt. Ich fürchte, das hast du dir selbst ausgedacht.
    Heißt das, deine obigen Ratschläge sind von falschen Voraussetzungen ausgegangen? Oder haben meine Rückfragen aus Beitrag 3 noch Gültigkeit?
    Gruß Thundau

  • Weitere Unterschiede POP und IMAP? Umstellung sinnvoll und wie?

    • Thundau
    • 8. Dezember 2015 um 11:44

    Um Rückfragen vorzubeugen, bitten wir um folgende Angaben:
    * Thunderbird-Version: derzeit keins
    * Betriebssystem + Version: XP ,8.1
    * Kontenart (POP / IMAP):POP
    * Postfachanbieter (z.B. GMX):1und1
    * Eingesetzte Antivirensoftware:Avira
    * Firewall (Betriebssystem-intern/Externe Software):

    Ich habe mal eine blöde Frage, die beim jetzigen Rechnerabsturz wieder aufkam. Ich habe immer gedacht, der wesentliche Unterschied zwischen Imap und POP sei, dass bei Imap die Mails auf dem Server des Providers gespeichert bleiben, bei POP nicht.
    Vor einigen Jahren gab es dann bei 1und1 die Möglichkeit, für die POP-Postfächer einfach ein Häkchen bei "Mails auf dem Server belassen" zu machen, was von der Sache dann eigentlich den Imap-Postfächern entsprach. Aus den Augen, aus dem Sinn.
    Mittlerweile haben sich auf den verschiedenen Konten beim Provider jeweils mehrere hundert mails auf den POP-Konten angesammelt. Natürlich nur ab des Zeitunkts, wo ich das Häkchen gesetzt habe. Auf dem Rechner habe ich (wenn ich es schaffe, die Mails wieder her zu stellen) aber auch ältere.
    Laut 1 und 1 kann man das nun alles nicht so leicht oder überhaupt nicht "umsortieren" ohne Mails zu verlieren. Allerdings hatte ich bei den 3 bisherigen Anläufen nie den Eindruck, dass meine Gesprächspartner in diesem Punkt kompetent gewesen wären ("ich muss mal meinen Kollegen fragen").
    Fragen in dieser Runde also: Welche Vorteile hätte für mich die Umstellung von POP auf Imap und wie könnte das für mich ablaufen, ohne Verlust von Mails, die auf meinem Rechner sind (vorausgesetzt ich erwecke sie wieder zum Leben)
    Gruß Thundau

  • Mails (oder was sonst?) auf mehrere Profiles-Ordner verteilt?

    • Thundau
    • 8. Dezember 2015 um 11:14

    Hallo mrb,
    meine Antwort kommt etwas spät, aber ohne Internetzugang ist man nur ein halber Mensch.

    Zitat von mrb

    Zunächst alle Konten neu einrichten (am Besten mit der gleichen Ordnerstruktur wie im alten Profil).
    Dann Thunderbird schließen und im Profil (nicht in "local") im Ordner \Mail\ und dort in weiteren Unterordnern und die neuen Ordner mit Inhalt durch die alten ersetzen.

    Die Ordnerstruktur in meinem Mailarchiv ist ziemlich komplex. Das möchte ich ungern von Hand anlegen müssen. Ich habe aber sämtliche Ordner und Dateien gesichert, die unter dem Ordner 3hg75n3...default liegen. und da finden sich in etlichen Dateien auch meine Ordner und Unterordner des mailarchiv.
    Was passiert, wenn ich diesen xxxxxxxxx.default-Ordner meiner Sicherung und alles was darunter ist nehme und den im neuen TB generierten XXXXXXXX.default ersetze? Dann ergeben sich für mich 2 Fragen.
    Frage 1: Den neuen Ordner xxxxxxxx.default ersetzen oder die neue xxxxxxx.default lassen und nur alles darunter ersetzen? Spielt diese generierte Zahl- Buchstabenkombination noch an anderer Stelle eine Rolle?
    Frage 2: Die Sicherung stammte aus einem ca 3 oder 4 Jahre alten TB. Da wird es im neuen TB durchaus Funktionsordner geben, die ich beim Ersetzen durch das alte Profil überschreibe. Kann man das dann mit einem Update wieder glatt bügeln oder sind dort gar keine Funktionen drin?
    Andere Funktionen als Mail (z.B.Kalender) hatte ich nie verwendet.
    Gruß Thundau

  • Mails (oder was sonst?) auf mehrere Profiles-Ordner verteilt?

    • Thundau
    • 29. November 2015 um 18:38

    Um Rückfragen vorzubeugen, bitten wir um folgende Angaben:
    * Thunderbird-Version:??? ca 3 Jahre alt
    * Betriebssystem + Version:Win XP SP3
    * Kontenart (POP / IMAP): POP
    * Postfachanbieter (z.B. GMX):
    * Eingesetzte Antivirensoftware:
    * Firewall (Betriebssystem-intern/Externe Software):

    Hallo Community

    Kurz vor dem Umstieg von XP auf ein anderes Betriebssystem ist mir mein Windows verstorben, und somit sind auch sämtliche Emails futsch. Weil der neue Rechner mit neuem Betriebssystem noch nicht so weit ist, habe ich den alten Rechner jetzt noch einmal (provisorisch) mit XP zum Laufen gebracht. Mails sind noch nicht wieder eingerichtet.
    Für die bisherige Sicherung der Mails hatte ich kein Tool benutzt, sondern hatte händisch seit ca 3 Jahren immer wieder den Profiles-Ordner kopiert.
    Vor kurzem hatte ich dann entdeckt, dass es solch einen Ordner 2x gibt (??). Bis zum Windows-Absturz war ich allerdings nicht dazu gekommen, mich um diese Tatsache weiter zu kümmern. Gesichert sind aber beide Profiles-Ordner.
    Ein Profiles-Order befand sich im Pfad:
    C/Dokumente und Einstellungen/User/Lokale Einstellungen/Anwendungsdaten/Thunderbird/Profiles/xxxxxxxxx.default (ca 12,7MB)
    Der andere Pfad lautete:
    C/Dokumente und Einstellungen/User/Anwendungsdaten/Thunderbird/Profiles/xxxxxxxxx.default (ca 3,7GB)

    Im ersten Pfad befinden sich ca 7 verschiedene Ordner der Art "xxxxxxxxxx.default", im zweiten Pfad nur ein einziger. Dieser eine hat die identische Zahlen- Buchstabenkombination wie der erste der 7 Ordner im ersten Pfad.

    Mit den Profiles-Ordnern der Lesezeichen verhält es sich übrigens sehr ähnlich. Zwei absolut identische Profiles-Ordner in zwei unterschiedlichen Pfaden. Allerdings mit unterschiedlichem Drumrum und mit unterschiedlicher Größe.

    Frage 1: Kann es sein, dass die Mails in 2 Pfaden abgelegt werden??

    Frage 2: Wie bringe ich jetzt meine Emails und (wichtig) die dazugehörige Ordnerstruktur in mein neuestes Thunderbird. Das neue TB habe ich noch nicht installiert.


    Die Überführung in Win XP ist zwar nur vorübergehend, aber ich will im Moment nicht mit Mails arbeiten, weil ich nicht noch einen weiteren "Mailhaufen" produzieren möchte. Dann wirds sicher nicht einfacher.

    Noch ein (wahrscheinlich schwacher) Hinweis. Die letzte Rechneraktion bevor er am nächsten Tag nich mehr hoch fuhr, war die Komprimierung meiner Mails. Dabei änderte sich die Größe des oben angegebenen Profiles-Ordners von 3,7 GB auf 900 MB. Der 12,7 MB-Profiles-Ordner veränderte sich nicht.


    Ich hoffe, jemand von euch hat eine Idee. Danke bereits vorab.

  • Wie Mails umtopfen von TB-Uraltversion auf aktuelle Version?

    • Thundau
    • 27. Mai 2014 um 14:28

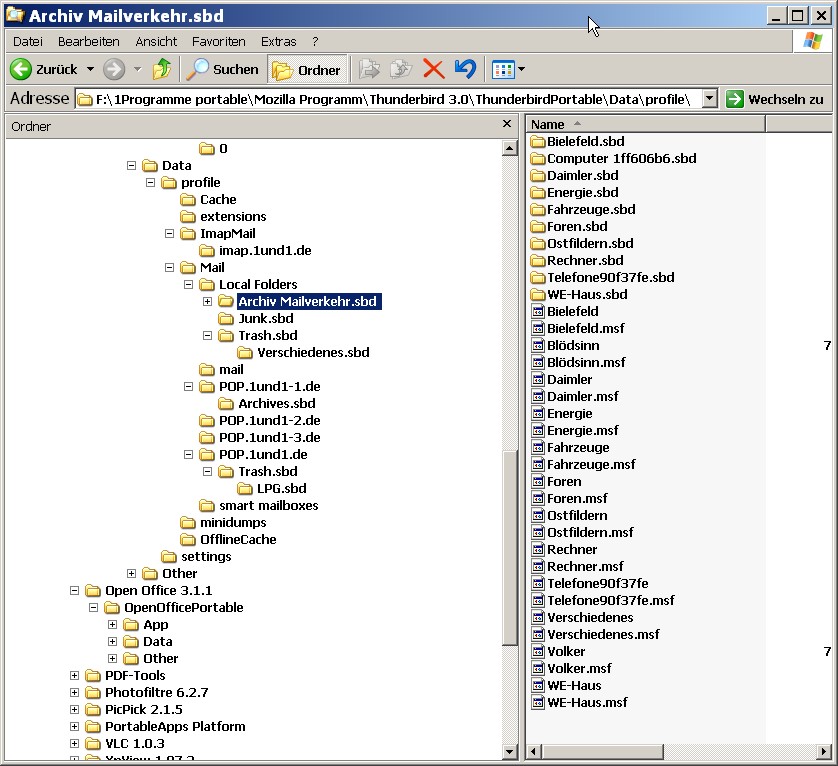
    Hallo mrb
    ist definitiv eine portable Version, wird ganz kurz beim Öffnen angzeigt.
    Die Ordner "ImapMail" und "Mail" gibt es. In beiden gibt es auch irgendwo die von dir erwähnten Dateien ohne Endung. Allerdings sind die Inhalte winzig, was nicht nach gespeicherten Daten aussieht.
    Im Pfad "Mail / Local Folders / Mailarchiv.sbd" finde die von mir selbst angelegten Ordnernamen, in die ich meine Mails einsortiert habe. Hier gibt es zwar größere Dateien, aber die scheinen mir nicht mit der Menge der Mails in den jeweils von mir angelegten Ordnern übereinzustimmen.
    Das sieht bei mir so aus, vielleicht kommen wir ja weiter.

    Freundlicher Gruß
    Thundau

    Bilder

    • Ordnerstruktur.jpg
      • 79,18 kB
      • 522 × 549
  • Wie Mails umtopfen von TB-Uraltversion auf aktuelle Version?

    • Thundau
    • 26. Mai 2014 um 20:52

    Thunderbird-Version: 3.0 / 17.0
    Betriebssystem + Version: Win XP
    Kontenart (POP / IMAP): beides
    Postfachanbieter (z.B. GMX): 1und1

    Hallo miteinander
    Ich sollte endlich meinen Rechner plätten, muss dafür aber meine Mails übernehmen.
    Die Mails sind auf einem XP-Rechner mit Uralt-TB-Version 3.0 (war möglicherweise eine Portable Version, kann dazu in der "Hilfe" allerdings keinen Hinweis finden). Sie sollen übernommen werden auf einen XP-Rechner mit der aktuellen TB-Version.
    Nun finden sich aber unter "profile" bei beiden Versionen unterschiedliche Ordner, und die Dateien unterscheiden sich erst recht. Das heißt, jede der Versionen hat etliche Dateien, die die andere Version nicht hat. In der alten Version scheint mir der Ordner "global-massages-db.sqlite" mit 44000 kb der fetteste.
    Wie kann ich vorgehen?
    Wenn ich den kompletten alten Profile-Ordner verpflanze, gibt das doch sicher ein Durcheinander in der neuen Version?! Andererseits scheinen die Daten bei den unterschiedlichen Versionen in unterschiedlichen Ordnern gespeichert zu werden (?).

    Ich habe alle Mails in Archivordnern abgelegt. Unter dem Ordner "mails" scheint bei alter und neuer Version alles recht ähnlich auszusehen. Kann ich vielleicht nur die Archivdateien verpflanzen??

    Das gleiche Problem ergibt sich übrigens auch bei den Firefox-Dateien bezüglich der Bookmarks. Da weiß ich genauso wenig weiter.

    Hat bitte jemand einen Tipp für mich, bevor mein Rechner ganz den Geist aufgibt (ja, Sicherung von "profile" habe ich natürlich gemacht, bin ja nur halb doof ;) )

    Freundlicher Gruß
    Thundau

  • Emails von altem zu neuem Thunderbird umsiedeln

    • Thundau
    • 26. Januar 2013 um 15:47

    Hallo Mapenzi
    Danke für die detaillierte Beschreibung. Ich hoffte, die falsch übernommene Datei sei der Fehler. Leider wieder kein Erfolg :aerger:
    1. Eine Datei mit zufälligem Zahlencode gibt es im alten TB nicht, wo meine Mails gespeichert sind.


    2. Auch wenn man im neuen TB sofort im Profilmanager einen Zielordner an legt, wird ein Ordner "Profiles" an der ursprünglich vorgesehenen Stelle an gelegt. Dieser bleibt allerdings bei weiterem TB-Betrieb absolut leer.
    3. Im neu angegebenen Zielordner werden zwar Ordner und Dateien generiert, aber es ist KEIN Ordner "Profiles" oder ähnlich und KEIN Ordner mit dem zufälligen Zahlencode dabei. Auch nicht nach Änderungen in den Servereinstellungen oder nach dem Senden oder Empfangen von Mails. Die Mails werden offensichtlich (nach Dateigröße "INBOX" zu urteilen) in einem Ordner "Imap.1und1.de" ab gelegt.
    4. Wenn ich im alten Rechner mit dem alten TB versuche herauszufinden, wo die Dateien ab gelegt sind (Start/Ausführen.../Eingabe thunderbird.exe -profileManager) ehalte ich die Nachricht "Thunderbird.exe konnte nicht gefunden werden".
    5. So nebenbei. Beim Versuch, eine Testmail zu empfangen, hat mir der neue Rechner 250 Mails vom Server gezogen. Wenn die Frage, ob das mit Einstellungen im TB zusammen hängt, mit Ja oder nein beantwortet werden kann, brauche ich kein neues Thema auf zu machen.
    Bisher also Pleite auf der ganzen Linie.
    Gruß Thundau

    Bilder

    • Thunderbird Data.jpg
      • 154,71 kB
      • 838 × 766
    • Thunderbird App.jpg
      • 111,69 kB
      • 838 × 766
  • Emails von altem zu neuem Thunderbird umsiedeln

    • Thundau
    • 25. Januar 2013 um 21:05
    Zitat von "mrb"

    Dabei kann man Fehler machen, wenn man es zuvor nicht ein paar mal geübt hat.

    Welche denn?
    Jetzt habe ich weitere Dinge probiert.
    TB wieder neu installiert, die angelegten Ordner mussten aber von Hand gelöscht werden. Wieder Im Profilmanager neues Profil an gelegt. TB legt dann im gewollten Ordner ("Mein Profil") mehrere Ordner an, aber keinen Ordner "Profiles". Vielleicht, weil ich noch nichts im neuen TB an gelegt habe. Habe dann meinen alten Profilordner dazu kopiert.
    Leider ohne Erfolg.
    Habe dann bemerkt, dass mein Profilordner aus dem alten Rechner "profile" heißt, das neue TB allerdings seine Profilordner "Profiles" nennt. Auch eine Umbenennung war ohne Erfolg. Das TB ist nach dem Start nach wie vor jungfräulich.
    Nun fällt mir nichts mehr ein.
    Gruß Thundau

  • Emails von altem zu neuem Thunderbird umsiedeln

    • Thundau
    • 25. Januar 2013 um 20:01
    Zitat von "rum"

    Was genau hast du im Pprofilmanager wo eingegeben/angehakt?

    "Profil erstellen" an geklickt, dem Profil einen Namen gegeben, das "default"-Profil gelöscht. Dann habe ich den Pfad an gegeben, so dass jetzt, wenn ich mit dem Pfeil auf "Mein Profil" gehe, ein geblendet wird: Profil: "Mein Profil" - Pfad: "D:\Mails und Profil"
    "Mails und Profil" ist der Ordner, den ich zuvor an gelegt hatte und in den ich den Ordner "Profiles" aus dem alten Rechner geschoben hatte. Dann habe ich noch einen Haken bei "Beim Starten nicht nachfragen" gesetzt.
    Wie bereits erwähnt, habe ich das vor dem ERSTEN Start von TB gemacht, aber er hat einen Pofilordner an der Standartstelle angelegt (Dokumente und Einstellungen/ ...), und es erschien nichts im TB.
    Gruß Thundau

  • Emails von altem zu neuem Thunderbird umsiedeln

    • Thundau
    • 25. Januar 2013 um 16:39

    Hallo rum,
    danke für die Richtungsangabe. Hat aber leider nicht zum Ziel geführt.
    Habe den Profilordner des alten Rechners an eine neue gewünschte Stelle des neuen Rechners kopiert. Dann im neuen Rechner diese Stelle im Profilmanager an gegeben. Bei Start von TB habe ich ein jungfräuliches TB und ich soll mein erstes Mailkonto erstellen.
    Habe das TB auch deinstalliert und neu installiert, aber es legt wieder -obwohl aus dem Profilmanager gestartet - einen Profilordner an der Standartstelle an (Dokumente und Einstellungen/ ...).
    Keinerlei Alte Konten oder Mails in Sicht.
    Bei dem übernommenen Profil vom alten Rechner steht natürlich ein anderer Pfad drin, aber der wurde ja im neuen TB vor dem ersten Start geändert. Und nun?
    Gruß Thundau

  • Emails von altem zu neuem Thunderbird umsiedeln

    • Thundau
    • 25. Januar 2013 um 12:37

    Win XP/ alter Rechner: TB 3.0 (portabel?); neuer Rechner TB17.0.1

    Hallo Leute
    Mein alter Rechner muss platt gemacht werden, die Mails sollen auf einen neuen umgesiedelt werden. Es sind 4 Emailkonten, und abgelegt wurde in extra erstellten Lokalen Ordnern.
    Dass die Mails irgendwo im "Profiles" -Ordner sein sollen, habe ich begriffen. Ein Profilordner unter C/Dokumente und Einstellungen/User/Anwendungsdaten/Thunderbird/profiles ist leer, habe jedoch einen vollen Profilordner an anderer Stelle gefunden. Scheint mir aber zweitrangig, hängt wohl mit der Erstinstallation zusammen.
    Wenn ich die Stellen vergleiche, in die die Profilordner beim alten und beim neueren TB eingebettet sind, so sind der Ordneraufbau und erst recht die Dateien bei beiden Versionen unterschiedlich. Im alten TB steht der Profilordner unter dem Ordner "Data", den es im neuen TB z.B. gar nicht gibt.
    Unter beiden Ordnern (altes und neues TB) "Profiles" gibt es den Ordner "Mail", in dem die Mails zu liegen scheinen. Das Drumrum unterscheidet sich aber. Jedes TB hat im Ordner "Profiles" weitere Unterordner und vor allem in identischen Ordnern Dateien, die das andere Programm nicht hat.
    Die Mails scheinen in Ordnern ab gelegt zu sein, die POP. ...1 bis POP. ... 4 heißen. Ich denke mal, die sollen später IMAP usw heißen.

    Ich kann doch vermutlich nicht den kompletten alten "Profiles"-Ordner in das neue (etwas anders strukturierte) TB rüberkopieren, oder etwa doch? können fehlende oder überschüssige Ordner/Dateien nicht einiges durch ein ander bringen?
    Oder muss ich mir aus dem "Profiles" -Ordner z.B. den "Mail"- Ordner raus picken?

    Wäre natürlich schön, wenn die Art der Ablage gleich mit übernomen werden könnnte. Also doch den (unterschiedlichen) Ordner "profiles" umpflanzen?
    Ein verunsicherter Thundau

  • Entwürfe beim Öffnen anders als beim Abspeichern [erledigt]

    • Thundau
    • 2. Januar 2009 um 18:37

    Hallo mrb

    Alle Entwürfe waren in TB zusammengetextet worden, keine fremden Beimischungen.

    So, und jetzt kommts. Ich wollte, bevor ich das jetzt im Safe-Modus probiere, es zum Vergleich vorher normal praktizieren. Es funktioniert ohne Beanstandung!! Habe also den Save-Modus garnicht mehr probiert.
    Ich weiß nur nicht, ob ich das jetzt gut finden soll oder nicht.
    Ich weiß sicher, dass ich mindestens bei den letzten 10 Mails die wiedergeöffneten Entwürfe neu editieren musste. Und ich bin sicher, dass ich seit meinem ersten Beitrag hier im Forum keinen einzigen TB-Parameter geändert habe (weil ich die Bedeutung der meisten sowieso nicht einschätzen kann).
    Das einzige: Ich habe die Einstellungen überprüft, nach denen du gefragt hattest, aber wie gesagt nicht verändert.
    Ich habe jetzt unterschiedliche Randbedingungen probiert: Von Hand in die Entwürfe schieben; warten bis von selbst als Entwurf gespeichert wird; Rechner zwischendurch runterfahren oder auch nicht. Fehlt vielleicht noch Standby-Modus zwischendurch.
    In jedem Fall hat sich das Problem im Moment wohl erledigt. Hab trotzdem vielen Dank.

    2 organisatorische Fragen zum Schluss: Angenommen das Problem tritt in ein paar Tagen wieder auf (ich trau der Sache nicht). Wo schrei ich dann wieder um Hilfe, damit es jemand merkt (wieder unter dem von mir begonnenen Thema?), und gibt es eine Möglichkeit, dass auch du davon etwas mitbekommst (du warst der einzige Helfer)?

    Freundliche Grüße Thundau

  • Entwürfe beim Öffnen anders als beim Abspeichern [erledigt]

    • Thundau
    • 2. Januar 2009 um 15:37

    Hallo mrb

    Im Hauptfenster steht unter Ansicht, Nachrichtentext, was? >>>>
    Da steht "Original HTML", wobei ich keine Ahnung habe, was HTML ist (nur so zu meiner Einstufung)

    Änderst du gelegentlich die Absendermailadresse vor dem Versenden?
    >>>> Äußerst selten, in diesem beanstandeten Fall nicht.

    Alle deine Konten haben in den Kontoeinstellungen, Verfassen und Adressieren, "Nachrichten in HTML-Format verfassen" angehakt?
    >>>> Ja

    Unter Extras, Einstellungen, Verfassen, Sendeoptionen, ist im oberen Falldownmenü, was aktiviert?
    >>>> Da steht "Fragen, wie gesendet werden soll". Aber das fragt er ja erst ganz zum Schluss. Den (verwurschtelten) Mailtext hole ich ja bereits vorher aus den Entwürfen.

    Vielleicht eine Frage, die hier natürlich nicht hingehört: Wo finde ich eigentlich etwas über das "Forumshandwerk", Zitieren, BBCode, List, flash, usw.?

    Gruß Thundau

  • Entwürfe beim Öffnen anders als beim Abspeichern [erledigt]

    • Thundau
    • 1. Januar 2009 um 23:00

    Hallo und guten Abend
    Ich verwende TB 2.0.0.14 und Win XP
    Wenn ich Texte, die als Entwürfe gespeichert wurden, zum Weiter(be)arbeiten wieder aufrufe, sehen sie anders aus, als ich sie zuvor erstellt habe.
    a) Schriftart ist anders (eher nüchtern und wie mit schlechter Amts-Schreibmaschine geschrieben)
    b) Zeilenbreiten sind nur ca halb so breit wie vorher (Mail natürlich doppelt so lang, außerdem haut es mir dadurch Zeilenumbrüche und Absätze durcheinander)
    c) Fettgedrucktes ist nicht mehr fett und hat stattdessen vor und nach dem zuvor fetten Text ein Sternchen
    d) die Symbolleiste "Formatierung" fehlt

    Da gibt es doch sicher wieder irgendwo etwas einzustellen. Jetzt müsste mir nur jemand sagen was und wo. Ich hab's leider nicht gefunden.
    Ich bin gespannt.
    Gruß Thundau

  • Hilfreichste Antworten

Aktuelle Programmversion

  • Thunderbird 150.0.2 veröffentlicht

    Thunder 9. Mai 2026 um 01:43

Aktuelle 140 ESR-Version

  • Thunderbird 140.10.2 ESR veröffentlicht

    Thunder 9. Mai 2026 um 01:46

Keine Werbung

Hier wird auf Werbeanzeigen verzichtet. Vielleicht geben Sie dem Website-Betreiber (Alexander Ihrig - aka "Thunder") stattdessen etwas aus, um diese Seiten auf Dauer finanzieren zu können. Vielen Dank!

Vielen Dank für die Unterstützung!

Kaffee ausgeben für:

Per Paypal unterstützen*

*Weiterleitung zu PayPal.Me

Thunderbird Mail DE
  1. Impressum & Kontakt
  2. Datenschutzerklärung
    1. Einsatz von Cookies
  3. Nutzungsbedingungen
  4. Spendenaufruf für Thunderbird
Hilfe zu dieser Webseite
  • Übersicht der Hilfe zur Webseite
  • Die Suchfunktion benutzen
  • Foren-Benutzerkonto - Erstellen (Neu registrieren)
  • Foren-Thema erstellen und bearbeiten
  • Passwort vergessen - neues Passwort festlegen
Copyright © 2003-2026 Thunderbird Mail DE

Sie befinden sich NICHT auf einer offiziellen Seite der Mozilla Foundation. Mozilla®, mozilla.org®, Firefox®, Thunderbird™, Bugzilla™, Sunbird®, XUL™ und das Thunderbird-Logo sind (neben anderen) eingetragene Markenzeichen der Mozilla Foundation.

Community-Software: WoltLab Suite™