Hallo Betterbird's ![]()
ich habe folgendes Problem:
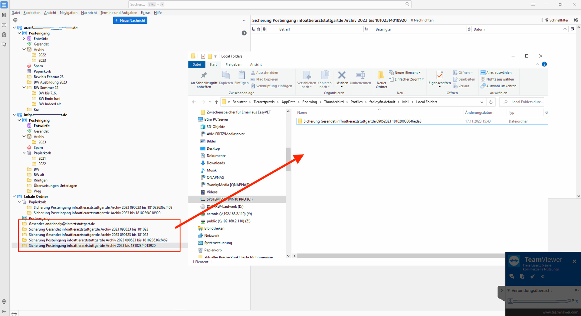
Ich habe Lokale Ordner angelegt, um bestimmte Emails darin Lokal zu speichern. Der erste Ordner wurde als "Sicherung_20102023" benannt. Thunderbird hat den Ordner selbst Umbenannt in "Sicherung_20102023fca12g45h4f55d".
Frage: Warum hat Thunderbird das gemacht?
Leider kann ich den Ordner auch nicht löschen, rechte Maustatste und Löschen klappt nicht. Der Ordner bleibt weiterhin da.
Das verschieben von Emails in diesen Ordner funktioniert nicht, das Verschieben der Emails schon, nur landen die Emails dann nicht in dem Lokalen Ordner. Im Prinzip kann ich den Ordner nicht verwenden da er immer leer bleibt!?
Zudem habe ich bemerkt, das Thunderbrid eine Kopie des Ordner angelegt hat, direkt darunter, nur mit einem anderen Code am ende, also auch "Sicherung_20102023fca12g498ghh2f4g2e".
Hat jemand eine Idee was ich tun kann? ![]()
Beste Grüße
Sebastian
