1. Home
  2. News
  3. Download
    1. Thunderbird Release Version
    2. Thunderbird 140 ESR
    3. Thunderbird 128 ESR
    4. Thunderbird 115 ESR
    5. Thunderbird Beta Version
    6. Language Pack (User Interface)
    7. Dictionaries (Spell Check)
  4. Help & Lexicon
    1. Instructions for Thunderbird
    2. Questions & Answers (FAQ) about Thunderbird
    3. Help for this Website
    4. Last Changes
  5. Forums
    1. Unresolved Threads
    2. Latest Posts
    3. Threads of the last 24 hours
  • Login
  • Register
  • 
  • Search
This Thread
  • Everywhere
  • This Thread
  • This Forum
  • Forum
  • Lexicon
  • Articles
  • Pages
  • More Options
  1. Thunderbird Mail DE
  2. Forum
  3. Hilfe zum Arbeiten mit Kontakten, Aufgaben und Kalendern
  4. Adressbuch

Adressbuch kann nicht bearbeitet werden

    • 115 ESR
    • Windows
  • Moin_Hamburg
  • June 11, 2024 at 1:39 PM
  • Closed
  • Thread is Resolved
  • Moin_Hamburg
    Member
    Reactions Received
    2
    Posts
    12
    Member since
    11. Jun. 2024
    • June 11, 2024 at 1:39 PM
    • #1

    • Thunderbird-Version (konkrete Versionsnummer) 115.11.1
    • Betriebssystem + Version W11
    • Kontenart (POP / IMAP) IMAP
    • Eingesetzte Antivirensoftware von W11
    • Firewall (Betriebssystem-intern/Externe Software) von W11

    Hallo zusammen und danke, dass ich hier fragen darf.

    Ich habe einen neuen Rechner und dort die neuste Version von TB jetzt drauf. Habe meine Kontakte alle importiert und kann diese leider nicht bearbeiten.

    zB Bei einem Adressbuch neue Kontakte hinzufügen. Wenn ich auf die 3 Punkte und auf Eigenschaften klicke, kann ich nur den Namen des Adressbuches ändern.

    Wenn ich ein neues Adressbuch machen will (was ich nicht will) muss ich diese komplett neu schreiben (leere Maske) und kann nicht von meinen KOntakten wählen.

    Was kann ich tun? Dankeschön!

    Christina

  • graba June 11, 2024 at 1:39 PM

    Approved the thread.
  • Bastler
    Guest
    • June 11, 2024 at 1:54 PM
    • #2
    Quote from Moin_Hamburg

    und kann diese leider nicht bearbeiten.

    Hallo,
    klicke links auf ein Adressbuch und rechts auf einen Kontakt und je nach Ansicht der Kontakte gibt es rechts oder unten eine detailierte Anzeige.
    Dort erst den [tmdekeyboard]Bearbeiten[/tmdekeyboard] Button klicken.

  • Mapenzi
    Senior Member
    Reactions Received
    1,071
    Posts
    12,386
    Member since
    26. May. 2012
    Helpful answers
    128
    • June 11, 2024 at 1:57 PM
    • #3
    Quote from Moin_Hamburg

    zB Bei einem Adressbuch neue Kontakte hinzufügen.

    Hallo,

    ist bei dir im Tab mit dem Adressbuch diese Werkzeugleiste nicht eingeblendet?

  • Bastler
    Guest
    • June 11, 2024 at 2:06 PM
    • #4
    Quote from Moin_Hamburg

    Wenn ich ein neues Adressbuch machen will (was ich nicht will) muss ich diese komplett neu schreiben (leere Maske) und kann nicht von meinen KOntakten wählen.

    Das Ansinnen ist schwer zu verstehen. Was möchtest Du wirklich?

  • AndyC
    Senior Member
    Reactions Received
    959
    Posts
    1,539
    Member since
    21. May. 2012
    Helpful answers
    21
    • June 11, 2024 at 4:26 PM
    • #5
    Quote from Moin_Hamburg

    Habe meine Kontakte alle importiert

    Wie?

    Kein Backup - Kein Mitleid!
    Ungesicherte Daten sind unwichtige Daten.

  • Moin_Hamburg
    Member
    Reactions Received
    2
    Posts
    12
    Member since
    11. Jun. 2024
    • June 17, 2024 at 3:02 PM
    • #6
    Quote from Bastler
    Quote from Moin_Hamburg

    und kann diese leider nicht bearbeiten.

    Hallo,
    klicke links auf ein Adressbuch und rechts auf einen Kontakt und je nach Ansicht der Kontakte gibt es rechts oder unten eine detailierte Anzeige.
    Dort erst den Bearbeiten Button klicken.

    Moin, sorry, dass ich mich jetzt erst melde, ich dachte, ich würde benachrichtigt werden, wenn ich eine ANtwort erhatle und war erst jetzt wieder hier.

    Danke für die ANtwort, das meine ich nicht. In einem bestehenden Adressbuch zB. Newsletter kann ich niemanden hinzufügen.


    Grüße

  • Moin_Hamburg
    Member
    Reactions Received
    2
    Posts
    12
    Member since
    11. Jun. 2024
    • June 17, 2024 at 3:04 PM
    • #7
    Quote from Mapenzi
    Quote from Moin_Hamburg

    zB Bei einem Adressbuch neue Kontakte hinzufügen.

    Hallo,

    ist bei dir im Tab mit dem Adressbuch diese Werkzeugleiste nicht eingeblendet?

    Moin, sorry, dass ich mich jetzt erst melde, ich dachte, ich würde benachrichtigt werden, wenn ich eine ANtwort erhatle und war erst jetzt wieder hier.

    Danke für die Antwort, das meine ich nicht. In einem bestehenden Adressbuch zB. Newsletter kann ich niemanden hinzufügen. Also wenn ich eine email habe und diese einem Adressbuch hinzufügen will. KLicke auf die 3 Punkte und kann keine bestehende email hinzufügen. Hoffe ich habe mich gut ausgedrückt.


    Grüße

  • Moin_Hamburg
    Member
    Reactions Received
    2
    Posts
    12
    Member since
    11. Jun. 2024
    • June 17, 2024 at 3:06 PM
    • #8
    Quote from AndyC
    Quote from Moin_Hamburg

    Habe meine Kontakte alle importiert

    Wie?

    das war sehr schwierig und musste über das Iphone gemacht werden. alle kontakte sind da, können aber keinem adressbuch zugeordnet werden. Grüße

  • Moin_Hamburg
    Member
    Reactions Received
    2
    Posts
    12
    Member since
    11. Jun. 2024
    • June 17, 2024 at 3:08 PM
    • #9
    Quote from AndyC
    Quote from Moin_Hamburg

    Habe meine Kontakte alle importiert

    Wie?

    Moin, sorry, dass ich mich jetzt erst melde, ich dachte, ich würde benachrichtigt werden, wenn ich eine Antwort erhalte und war erst jetzt wieder hier.

    ich habe unterschiedliche Adressbücher und möchte eine bestehende email einem Adressbuch zuordnen. Das geht nicht. Ich kann nur alles neu per Hand eingeben, die ganze EingabeMaske kommt. Vorher konnte ich einfach die ersten Buchstaben schreiben und die email hat sich automatisch vervollständigt. Dankeschön

  • graba
    Global Moderator
    Reactions Received
    602
    Posts
    21,827
    Member since
    17. May. 2006
    Helpful answers
    9
    • June 17, 2024 at 3:09 PM
    • #10
    Quote from Moin_Hamburg

    Moin, sorry, dass ich mich jetzt erst melde, ich dachte, ich würde benachrichtigt werden, wenn ich eine ANtwort erhatle

    :arrow: 4.3.3 Benachrichtigungen

    Gruß
    graba :ziehtdenhut:

    Keine Forenhilfe per Konversation!
    Für Thunderbird-Entwicklung spenden

  • Bastler
    Guest
    • June 17, 2024 at 3:19 PM
    • #11
    Quote from Moin_Hamburg

    ich dachte, ich würde benachrichtigt werden, wenn ich eine ANtwort erhatle

    Das muss im Benutzer Kontrollzentrum entspr. eingestellt werden.

    Quote from Moin_Hamburg

    das war sehr schwierig und musste über das Iphone gemacht werden

    Existierte kein Adressbuch aus früheren TB installationen? In welcher Form wurde aus dem Iphone zuerst exportiert?
    Die Import Routine des TB erlaubt folgende Formate, nur dann kann auch einem Adressbuch zugeordnet werden.

  • Moin_Hamburg
    Member
    Reactions Received
    2
    Posts
    12
    Member since
    11. Jun. 2024
    • June 17, 2024 at 3:44 PM
    • #12

    mmhh das könnte das Problem sein. Import ging als Endung ics

  • Bastler
    Guest
    • June 17, 2024 at 3:51 PM
    • #13
    Quote from Moin_Hamburg

    Import ging als Endung ics

    Jetzt alles gut? .ics ist normal für Kalender, als Adressbuch nicht bekannt. Hast Du meine Abb. nicht betrachtet?

    ---------------------------------------

    Ein Wort zum Zitieren,
    bitte zum Zitieren nur einen prägnanten Satz / Passage des Vorgängers markieren, darunter poppt ein Feld [tmdekeyboard]Zitat einfügen[/tmdekeyboard] auf.
    Das wird dann da eingefügt, wo in Deinem Beitrag der Cursor steht. Das Ganze natürlich zu jeder relevanten Passage wiederholen.
    Obacht geben, dass dann unter dem Zitatfeld geschrieben wird und nicht in das Zitatfeld klicken.

    Bitte keine Vollzitate anstossen. Richtig Zitieren

  • graba
    Global Moderator
    Reactions Received
    602
    Posts
    21,827
    Member since
    17. May. 2006
    Helpful answers
    9
    • June 17, 2024 at 4:15 PM
    • #14

    Moin_Hamburg

    Zur Information: Ich habe deinen Beitrag, der nur aus Zitaten bestand, gelöscht.

    Gruß
    graba :ziehtdenhut:

    Keine Forenhilfe per Konversation!
    Für Thunderbird-Entwicklung spenden

  • Moin_Hamburg
    Member
    Reactions Received
    2
    Posts
    12
    Member since
    11. Jun. 2024
    • June 19, 2024 at 9:11 AM
    • #15

    Moin zusammen, habe jetzt versucht einfach einen neuen Verteiler zu machen und da muss ich jeden einzelnen Kontakt per Hand eintragen. Bild anbei. Das kann doch nicht sein?? Schönen Tag und Grüße, Christina

    Files

    screenshot.pdf 291.14 kB – 292 Downloads
  • Bastler
    Guest
    • June 19, 2024 at 11:43 AM
    • #16
    Quote from Moin_Hamburg

    einen neuen Verteiler zu machen

    Moin,
    in der Adressbuchumgebung oben auf [tmdekeyboard]Neue Verteilerliste[/tmdekeyboard] klicken. In dem Fensterchen das Adressbuch auswählen
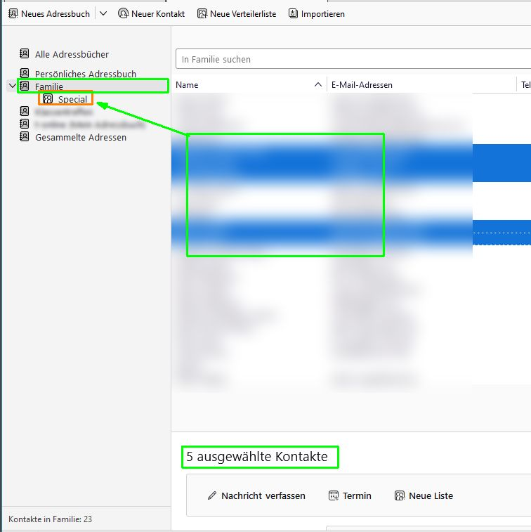
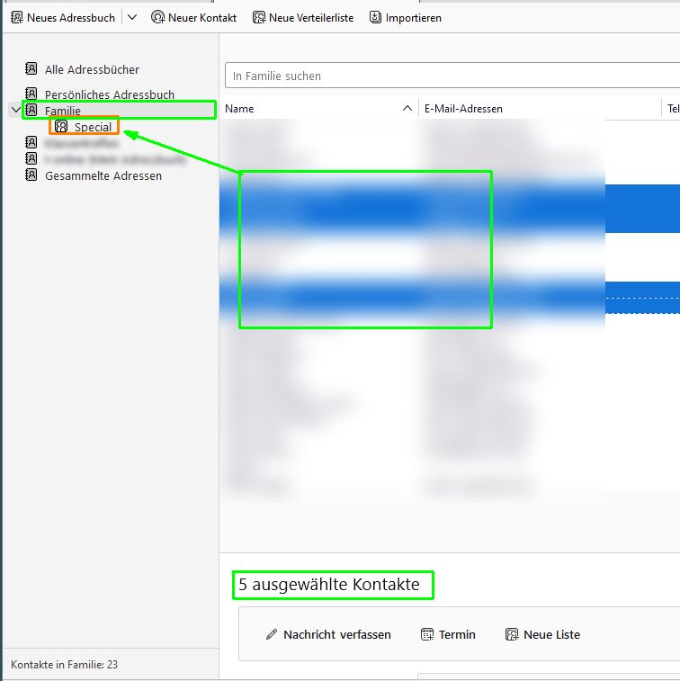
    unter dem die Verteilerliste entstehen soll und einen Namen vergeben -> OK
    Jetzt das Adressbuch markieren, aus dem die Adressen geholt werden sollen, rechts entspr. auch in Mehrfachauswahl
    Adressen markieren und in die Verteilerliste ziehen.
    Es werden keine Adressen-Duplikate erstellt, sondern in einer Verteilerliste nur Links zu existierenden Adressen.
    Bilderserie als Beispiel

     

    Edited once, last by Bastler (June 19, 2024 at 4:43 PM).

  • Moin_Hamburg
    Member
    Reactions Received
    2
    Posts
    12
    Member since
    11. Jun. 2024
    • June 19, 2024 at 3:28 PM
    • #17

    Darf ich dich noch was fragen?

    Ich habe noch ein Foto beigefügt. Aus unerklärlichen Gründen habe ich 3x Spam, 3x gesendet.

    Ich sende manchmal vom Laptop, Handy oder Webmail. Wahrscheinlich daher. Kann ich das zusammenfügen?

    Wenn ich das hier nicht fragen und eine neue Frage eröffnen soll, lass es mich wissen.

    Danke und sonnige Grüße

    Christina

    Images

    • Screenshot 2024-06-19 151938.png
      • 27.96 kB
      • 292 × 873
  • Bastler
    Guest
    • June 19, 2024 at 3:34 PM
    • #18
    Quote from Moin_Hamburg

    eine neue Frage eröffnen soll, lass es mich wissen.

    Das ist wegen anderer Thematik sinnvoll.
    Eine Rückmeldung zur Verteilerliste fehlt noch, sonst werden wir nicht erfahren, ob der Ratschlag treffend war.

  • graba
    Global Moderator
    Reactions Received
    602
    Posts
    21,827
    Member since
    17. May. 2006
    Helpful answers
    9
    • June 19, 2024 at 3:34 PM
    • #19

    Moin_Hamburg

    Bitte einen neuen Thread starten!

    :arrow:
    - Nutzungsbestimmungen (§3 Abs.3)
    - Diese Webseite: Foren-Thema erstellen und bearbeiten

    Gruß
    graba :ziehtdenhut:

    Keine Forenhilfe per Konversation!
    Für Thunderbird-Entwicklung spenden

  • Bastler
    Guest
    • June 19, 2024 at 4:38 PM
    • #20
    Quote from Moin_Hamburg

    einen neuen Verteiler

    Was ist denn nun, hat der Rat funktioniert oder nicht? Ohne Rückmeldung ist eine Hilfe für taube Nüsse.
    Wenn ja, setze bitte durch Doppelklick in das Kästchen neben "Unerledigt" auf "Erledigt".

Current app version

  • Thunderbird 149.0.2 veröffentlicht

    Thunder April 7, 2026 at 9:15 PM

Current 140 ESR version

  • Thunderbird 140.9.1 ESR veröffentlicht

    Thunder April 7, 2026 at 9:11 PM

No Advertisements

There are no advertisements here. Maybe you give the website owner (Alexander Ihrig - aka "Thunder") instead something to be able to finance these sites in the long run. Many Thanks!

Thank you for the support!

Coffee to be spent?

Donate now via Paypal*

*Forwarding to PayPal.Me

Similar Threads

  • PDF kann nicht zu Box hochgeladen werden

    • Ingobella
    • May 20, 2024 at 8:15 AM
    • Dateianhänge & Filelink zu Speicherdiensten
  • Profil "Thunderbird" kann nicht geladen werden.

    • Nerdteck
    • March 7, 2024 at 2:56 PM
    • Allgemeines Arbeiten / Konten einrichten / Installation & Update
  • Nachricht kann nicht in lokalen Ordner verschoben werden

    • Spot.Zwei
    • February 6, 2024 at 6:14 PM
    • Allgemeines Arbeiten / Konten einrichten / Installation & Update
  • Konten werden andauernd bearbeitet

    • Bernd1812
    • December 13, 2023 at 1:04 PM
    • Allgemeines Arbeiten / Konten einrichten / Installation & Update
  • PDF Anhang kann nicht ausgedruckt werden

    • sitec
    • November 28, 2023 at 10:19 PM
    • Dateianhänge & Filelink zu Speicherdiensten
  • Unterordner kann nicht angelegt werden.

    • m.j.
    • October 7, 2023 at 2:00 PM
    • Allgemeines Arbeiten / Konten einrichten / Installation & Update
Thunderbird Mail DE
  1. Imprint & Contact
  2. Privacy Policy
    1. Cookie Policy
  3. Terms of Use
  4. Donation Call for Thunderbird
Help for this website
  • All website support articles
  • How to use website search
  • How to create a forums user account
  • How to create and edit a forums thread
  • How to reset your forums password
Copyright © 2003-2026 Thunderbird Mail DE

You are NOT on an official page of the Mozilla Foundation. Mozilla®, mozilla.org®, Firefox®, Thunderbird™, Bugzilla™, Sunbird®, Seamonkey®, XUL™ and the Thunderbird logo are (among others) registered trademarks of the Mozilla Foundation.

Powered by WoltLab Suite™